Unit 11 Cyber Security and Incident Management 
BTEC Information Technology
Learning Aim B
Network Security
How does increasing connectivity change the risks an organisation faces?
1 Video Explainer
Understand the different types and features of networks
Resource 1: Network Types Video Explainer, Produced by NotebookLM (Length 6:50)
2 Key Knowledge Points
Connect main ideas and concepts
Resource 2: Network Types Infographic by NotebookLM
3 Knowledge Questions
Task: Complete Topic 1 in Workbook 2 - use the slide deck below to help you.
Resource 3: Slide Deck Produced by Gamma
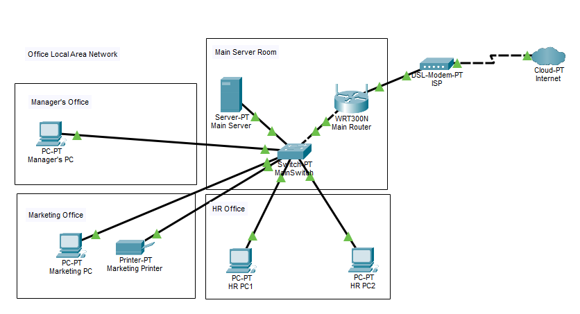
4 Worked Examples
Example layouts of each type of network designed in Packet Tracer
PAN
Personal Area Network
A very short-range network centred around a single person — typically using Bluetooth or USB.
LAN
Local Area Network
Covers a single building or site such as a school or office. Devices connect via ethernet cables, offering high speed and reliability.
WLAN
Wireless Local Area Network
Same scope as a LAN but uses Wi-Fi instead of cables. Offers greater flexibility but is more exposed to interference and eavesdropping.
SAN
Storage Area Network
A high-speed specialist network dedicated to connecting servers to storage devices (e.g. disk arrays). Common in large organisations needing fast, centralised data access.
WAN
Wide Area Network
WANs connect networks across cities, countries, or continents. The internet itself is the world's largest WAN.
Back to Top